How to organise the SW Process & ensure compliance with TBmanager ?
it's essential to understand the core strengths and primary focus of LDRA TBmanager in comparison to ALM tools like Codebeamer and IBM DOORS .
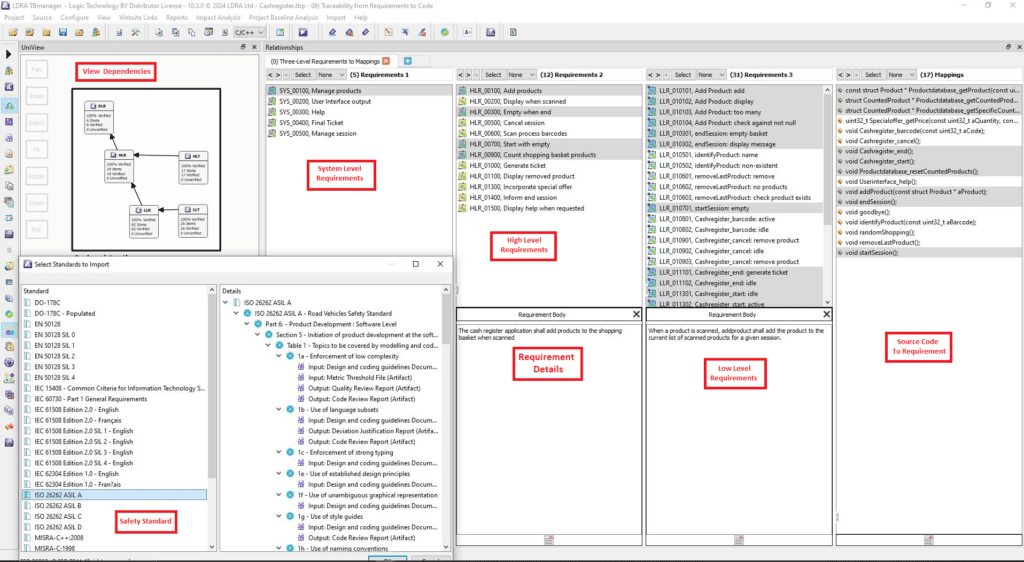
LDRA TBmanager plays a crucial role in assisting with the certification of safety-critical projects by providing features that address key requirements of safety standards. Here's a breakdown of the core capabilities:
- Bidirectional Traceability:
- TBmanager excels at establishing and maintaining bidirectional traceability between requirements, design, code, and tests. This is essential for demonstrating that all requirements have been implemented and verified.
- It generates Requirements Traceability Matrices (RTMs), which provide clear documentation of the relationships between different project artifacts.
- This traceability extends to functional safety and cybersecurity standards objectives, such as those found in DO-178C, ISO 26262, and IEC 61508.
- Standards Compliance:
- TBmanager helps organizations comply with various safety-critical standards by automating processes and providing evidence of compliance.
- It facilitates adherence to coding standards and supports the verification activities required by these standards.
- Test Management:
- The tool enables effective test management, including the ability to assign and track verification activities.
- It helps ensure that tests are re-run when requirements or code changes, maintaining the integrity of the verification process.
- Workflow Management:
- TBmanager provides a task-based interface that streamlines the validation and verification workflow.
- It integrates with other LDRA tool suite components and third-party tools, creating a unified development environment.
- Impact Analysis:
- By providing clear traceability, TBmanager helps assess the impact of changes to requirements or code. This is crucial for ensuring that modifications do not introduce unintended safety risks.
- Automation:
- TBmanager automates many of the tedious and error-prone tasks associated with verification and validation, saving time and reducing the risk of human error.
In essence, LDRA TBmanager provides the necessary tools and processes to ensure that safety-critical software is developed and verified to the highest standards, facilitating certification and minimizing risk.
Codebeamer:
- Focus:
- Codebeamer is an Application Lifecycle Management (ALM) platform that covers the entire software development lifecycle, from requirements management to testing and release.
- It emphasizes collaboration, workflow management, and traceability across all phases of development.
- Key Differentiators:
- Comprehensive ALM capabilities, including requirements, test, and risk management.
- Modern, user-friendly interface.
- Strong support for Agile and DevOps methodologies.
- Strong cross functional team collaboration.
IBM DOORS:
- Focus:
- IBM DOORS is primarily a requirements management tool. It's designed to capture, track, and manage requirements throughout the development process.
- It's known for its robust traceability and change management capabilities.
- Key Differentiators:
- Established and widely used in safety-critical industries.
- Strong requirements traceability and change control.
- Can handle large and complex requirements sets.
- However it can be seen as less modern in its user interface, and less agile than Codebeamer.
Key Differences Summarized:
- Scope:
- LDRA TBmanager: Primarily V&V and code compliance.
- Codebeamer: Full ALM.
- IBM DOORS: Requirements management.
- Specialization:
- LDRA TBmanager: Safety-critical software.
- Codebeamer: Broad range of software development.
- IBM DOORS: Requirements-centric projects.
- Integration:
- LDRA TBManager integrates with requirement management tools such as DOORS and Codebeamer, to enhance it's core function of code verification.
In essence, while Codebeamer and DOORS provide broader lifecycle management and requirements capabilities, LDRA TBmanager specializes in the critical code-level verification and validation necessary for safety-critical systems. Often these tools are used in conjunction with one another.
| Feature | LDRA TBmanager | Codebeamer | IBM DOORS |
| Primary Focus | Software Verification and Validation (V&V), Code Analysis, Safety Certification | Application Lifecycle Management (ALM) | Requirements Management |
| Scope | Code-level analysis, unit/integration testing, standards compliance | Full ALM (requirements, test, risk, release) | Requirements capture, tracking, and management |
| Target Industries | Safety-critical industries (aerospace, automotive, medical, etc.) | Broad range of industries developing software | Safety-critical industries, large complex projects |
| Traceability | Strong, bidirectional traceability between requirements, code, and tests | Comprehensive traceability across all lifecycle artifacts | Robust requirements traceability and change management |
| Testing Capabilities | Deep code analysis, structural coverage analysis, unit/integration testing, test management | Test management, test execution, test reporting | Limited (primarily focused on requirements traceability related to tests) |
| Standards Compliance | Supports DO-178C, ISO 26262, IEC 61508, and other safety standards | Supports various standards, often dependent upon modules deployed. | Aids in complying with various safety standards |
| Workflow Management | Task-based workflow for V&V activities | Customizable workflows for entire ALM process | Basic workflow management within requirements context |
| User Interface | Specialized for V&V tasks, focuses on in-depth code information. | Modern, user-friendly, web-based | Can be perceived as less modern, older interface. |
| Integration | Integrates with other LDRA tools, third-party development tools, and requirement tools like DOORS and Codebeamer. | Integrates with various development tools, and other third-party ALM tools. | Integrates with various tools through APIs, frequently used in connection with TBManager. |
| Key Strength | In-depth code analysis and safety certification evidence | Comprehensive ALM functionality, strong collaboration | Robust requirements management and traceability |
| Agile/DevOps Support | Can be integrated into agile/devops, specialized for V&V | Strong support for Agile and DevOps methodologies | Can be used within agile environments, often requires specific integration. |


André De Ceuninck
Software Quality | Testing | Certification
Do you have any question regarding this topic?