Tools & Components

Tools and components for embedded development that make your life as a developer more efficient, fun and stress-free. Logic Technology offers only high-quality embedded software- and hardware tools and components.

View all tools
MISRA C compliance

RuleChecker – MISRA & AUTOSAR Compliance Tool

Struggling with MISRA or AUTOSAR compliance? RuleChecker analyzes your C and C++ code to detect violations early, improve code quality and streamline certification efforts.

Our brands

partner logo of Logic Technology's partner: absint.com

Our brands

What RuleChecker analyzes

RuleChecker focuses on checking coding guideline compliance in C and C++ codebases. It helps engineering teams detect violations early by analyzing:

  • MISRA C and MISRA C++ compliance
  • AUTOSAR C++ guideline adherence
  • CWE-related weaknesses and insecure coding patterns
  • SEI CERT recommendations
  • Code metrics such as cyclomatic complexity and comment density
  • Project-specific style rules and coding conventions
  • Compliance issues in handwritten and generated code

In addition, RuleChecker provides advanced capabilities such as:

  • Fast automatic checks for large real-world codebases
  • Configurable rule sets and rule-level tuning
  • Customizable reports for documentation and certification
  • Batch mode for CI workflows
  • Integration with tools such as Jenkins, Eclipse, TargetLink and Keil uVision
  • Combined use with Astree for deeper semantic analysis
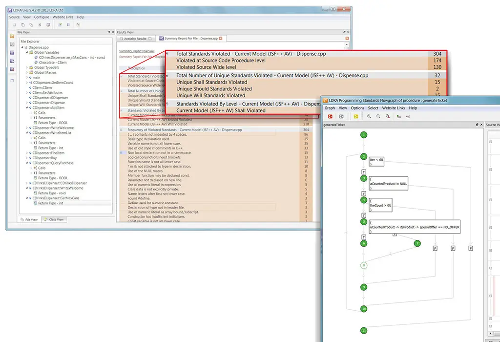
AbsInt RuleChecker dashboard showing coding guideline findings, rule categories and compliance analysis results for embedded software
AbsInt RuleChecker interface showing static analysis results and coding standard checks for C and C++ software

General Features


Coding guideline compliance

Checks code against MISRA, AUTOSAR, CWE, CERT and other supported standards.


Fast automatic analysis

Designed for efficient checks on large, real-world C and C++ codebases.


Configurable rule sets

Toggle individual rules and adapt checks to project-specific requirements.


Code metrics and statistics

Supports quality indicators such as complexity, density and threshold checks.


Reporting and traceability

Generate customizable reports for audits, documentation and certification workflows.


Toolchain integration

Supports batch mode and integration with CI environments and common embedded toolchains.


Qualification support

Supports qualification for standards such as ISO 26262, DO-178C and IEC 61508.

Why RuleChecker

Coding guideline compliance is often difficult to enforce consistently across teams and toolchains. RuleChecker enables a more structured approach:

From manual reviews
to automated rule checks
From generic quality goals
to measurable compliance
From late discovery
to earlier issue detection

This results in:

Better code consistency
across teams and projects
Stronger compliance
with recognized coding standards
Lower engineering risk
in safety-critical software

When to use RuleChecker

RuleChecker is most valuable in environments where:


MISRA, AUTOSAR or CERT compliance must be demonstrated

Security-oriented rule checks such as CWE are relevant

Large teams need consistent coding quality across multiple projects

Compliance evidence is needed for audits or certification

Typical domains include automotive, aerospace, medical and industrial embedded systems, but RuleChecker is also relevant for broader C and C++ quality workflows.

André De Ceuninck

André De Ceuninck

Software Quality | Testing | Certification

Need help ensuring MISRA or AUTOSAR compliance?

Understand how to apply RuleChecker effectively in your workflow and turn findings into actionable improvements. Plan a meeting with me for tailored advice on your specific challenges.