Tools & Components

Tools and components for embedded development that make your life as a developer more efficient, fun and stress-free. Logic Technology offers only high-quality embedded software- and hardware tools and components.

View all tools
ITE test management and traceability tool for embedded software, connecting requirements, test cases and results

ITE – Test Management & Traceability for Embedded Software

ITE enables centralized test management and end-to-end traceability across your embedded software lifecycle. Connect requirements, test cases and results to ensure structured workflows and support compliance with safety standards.

Our brands

Razorcat logo, provider of embedded software testing tools, distributed by Logic Technology in the Benelux

Our brands

What ITE does

Razorcat ITE test management and traceability tool logo

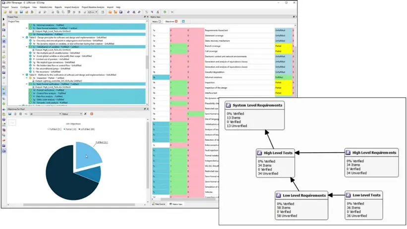
ITE (Integrated Test Environment) provides centralized test management and full traceability across your embedded software development process. It helps engineering teams manage, execute and document tests while maintaining a clear link between requirements, test cases and results.

By connecting all testing activities, ITE ensures that every requirement is verified and documented, supporting compliance with safety and certification standards.

  • Centralized management of test cases and test executions
  • Full traceability from requirements to test results
  • Integration with tools like TESSY and CTE
  • Support for certification and compliance processes
  • Clear reporting and documentation for audits
ITE test management and traceability across system, component and unit levels in embedded software development

General Features

End-to-end traceability

Link requirements, test cases and results across all development levels.

Central test management

Manage test planning, execution and results in one integrated environment.

Toolchain integration

Integrates with TESSY, CTE and other testing tools for a seamless workflow.

Certification support

Provides documentation and traceability required for safety standards.

Clear reporting

Generate structured reports for audits, validation and verification.

Scalable testing process

Supports growing projects and complex embedded systems.

Why ITE

Managing testing across multiple tools and teams often leads to fragmented data and limited visibility. ITE connects your testing workflow into one structured process:

From disconnected tools
to integrated workflows
From limited visibility
to full traceability
From manual reporting
to automated documentation

This results in:

Better compliance
with safety standards
Improved visibility
across the testing process
More efficient audits
and certification processes

When to use ITE

ITE is most valuable in environments where:

Traceability between requirements and tests is required
Software must comply with safety or certification standards
Multiple testing tools and teams need to be aligned
Clear reporting and audit readiness are critical

Typical domains include automotive, aerospace, medical and industrial embedded systems where traceability and compliance are essential.

André De Ceuninck

André De Ceuninck

Software Quality | Testing | Certification

Want to ensure traceability for certification?

Get my expert advice on using ITE to manage tests and maintain full traceability across your development process.