LDRAunit, our class leading unit test solution, provides a complete integrated framework for the automated generation and management of unit tests. This solution maximizes test throughput and repeatability to significantly increase overall test benefit.
Our brands
Our brands
Related articles
Partner Insyde Software Launches TapRUUT™
Our partner Insyde has launched TapRUUT, a production-ready Platform Root of Trust designed to deliver standards-aligned firmware security across AI PCs, servers and data centers. Built on full NIST SP...
Read more
Partner IAR Adds Long Term Support Option
Read more
Embedded World 2026 Recap
Read more
PRESS RELEASE – Logic Technology Appointed European Distributor for Lattix by CodeClinic
Read more
LDRA Joins Renesas Ready Partner Network and R-Car Consortium to Accelerate Safety-Critical Software Development, Verification and Certification
Read more
With our solutions, you can quickly and easily generate and execute tests at the unit and integration levels, both on the host (standalone or with target simulation) as well as on the target hardware. We provide test generation (test harness, test vectors, code stubs) and result-capture support for a wide range of host and target platforms. Optimised instrumentation technology lets you pull test information even off highly constrained 8- and 16-bit microcontrollers, and through high-performance 32- and 64-bit processors.
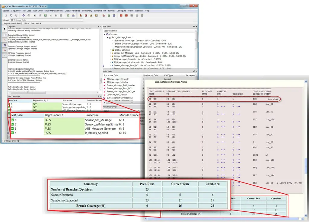
LDRAunit: A Powerful Tool for Automated Unit Testing
LDRAunit is a robust, standalone tool designed to automate unit and integration testing processes. It offers a comprehensive suite of features to ensure code quality and reliability.
What to Expect from LDRAunit
- Automated Test Generation: LDRAunit can automatically generate test cases based on your code's control flow and data flow analysis. This significantly reduces the manual effort required to create tests.
- Test Execution and Verification: It provides a framework to execute these tests, compare actual results with expected outcomes, and generate detailed reports.
- Code Coverage Analysis: LDRAunit can measure code coverage to identify untested areas and ensure comprehensive testing.
- Integration with Development Environments: It integrates seamlessly with various development environments and build systems, streamlining the testing process.
- Customization and Configuration: You can customize test cases, test data, and reporting options to tailor the tool to your specific needs.
Why Bother with Unit Testing?
Unit testing, especially when automated with tools like LDRAunit, offers numerous benefits:
- Early Bug Detection: By testing individual units of code, you can identify and fix bugs early in the development cycle, preventing them from propagating to higher levels of integration.
- Improved Code Quality: Writing unit tests forces you to think about how your code will be used and to design it with testability in mind. This leads to cleaner, more modular, and maintainable code.
- Faster Development and Regression Testing: Automated tests can be run quickly and frequently, accelerating development and ensuring that new changes don't introduce regressions.
- Increased Confidence in Code Changes: With a strong unit test suite, you can make changes to your code with greater confidence, knowing that the tests will catch any unintended side effects.
- Reduced Risk of Defects: By thoroughly testing each unit of code, you can significantly reduce the risk of defects in the final product.
André De Ceuninck
Software Quality | Testing | Certification
LDRAunit is a valuable tool for teams that prioritize code quality and reliability.
By automating unit testing, it helps developers save time, improve code quality, and reduce the risk of defects. If you're looking to enhance your software development process, consider incorporating LDRAunit into your workflow.