Razorcat
Razorcat provides practical and user-friendly tools to structure, automate and scale testing for embedded software. From unit testing to system-level validation, Razorcat helps engineering teams improve software quality while reducing testing effort and certification complexity.
Tools & Knowledge
TESSY – Automated Unit & Integration Testing for Embedded Software
Automate the complete unit and integration test cycle for C and C++ code. TESSY enables structured testing, regression testing and full traceability, helping you reduce manual effort and accelerate certification.
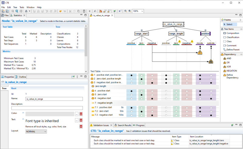
CTE – Test Case Design & Planning
Design structured and maintainable test cases using classification tree methodology. CTE helps you define test coverage efficiently and ensures systematic test planning from the start.
ITE – Test Management & Traceability
Manage, execute and track your entire test process. ITE provides full traceability from requirements to test results, supporting compliance and documentation.
CCDL – System-Level Testing
Validate system behavior with automated system tests. CCDL supports complex test scenarios and integrates into your development workflow.
Testing Services – Local expertise by us
From test strategy to implementation, Logic Technology supports structured and efficient testing using proven methodologies, helping you reduce effort and support certification.
Razorcat: Automated testing for embedded software
Why Razorcat?
Many teams struggle to implement structured testing because existing solutions are too complex or resource-intensive. Razorcat offers a practical approach:
- From ad-hoc testing to structured test processes
- From manual effort to automated test execution
- From complexity to fast and accessible setup
This results in:
- Faster testing cycles
- Improved software quality
- Lower implementation barrier for engineering teams
When to use Razorcat
Razorcat is most valuable in environments where:
- Testing processes are not yet fully structured
- Teams want to automate testing quickly
- Certification or traceability is required
- Budget and implementation time are limited
Typical domains include automotive, industrial automation and embedded software environments where reliability is critical but complexity must remain manageable.
Request a TESSY demo
Explore how TESSY helps you reduce unit and integration test effort while improving software quality and certification readiness.
Fill in your details and discover how TESSY fits your development environment.
André De Ceuninck
Software Quality | Testing | Certification
Want to explore how to minimize unit and integration test efforts and streamline the certification process?
Get in touch for independent advice on Razorcat tools and how to implement an efficient and scalable testing strategy in your organization.



